YouTube Studioで日本語字幕のアップロードが完了している状態から、英語字幕(en.vtt)を追加する手順をまとめます。
関連記事:Claude Codeを使って動画に多言語字幕を自動生成し、IIIF v3マニフェストで公開する
前提
- YouTube Studioにログイン済み
- 対象動画の日本語字幕(ja.vtt)はアップロード済み
- 英語字幕ファイル(en.vtt)が手元にある
手順
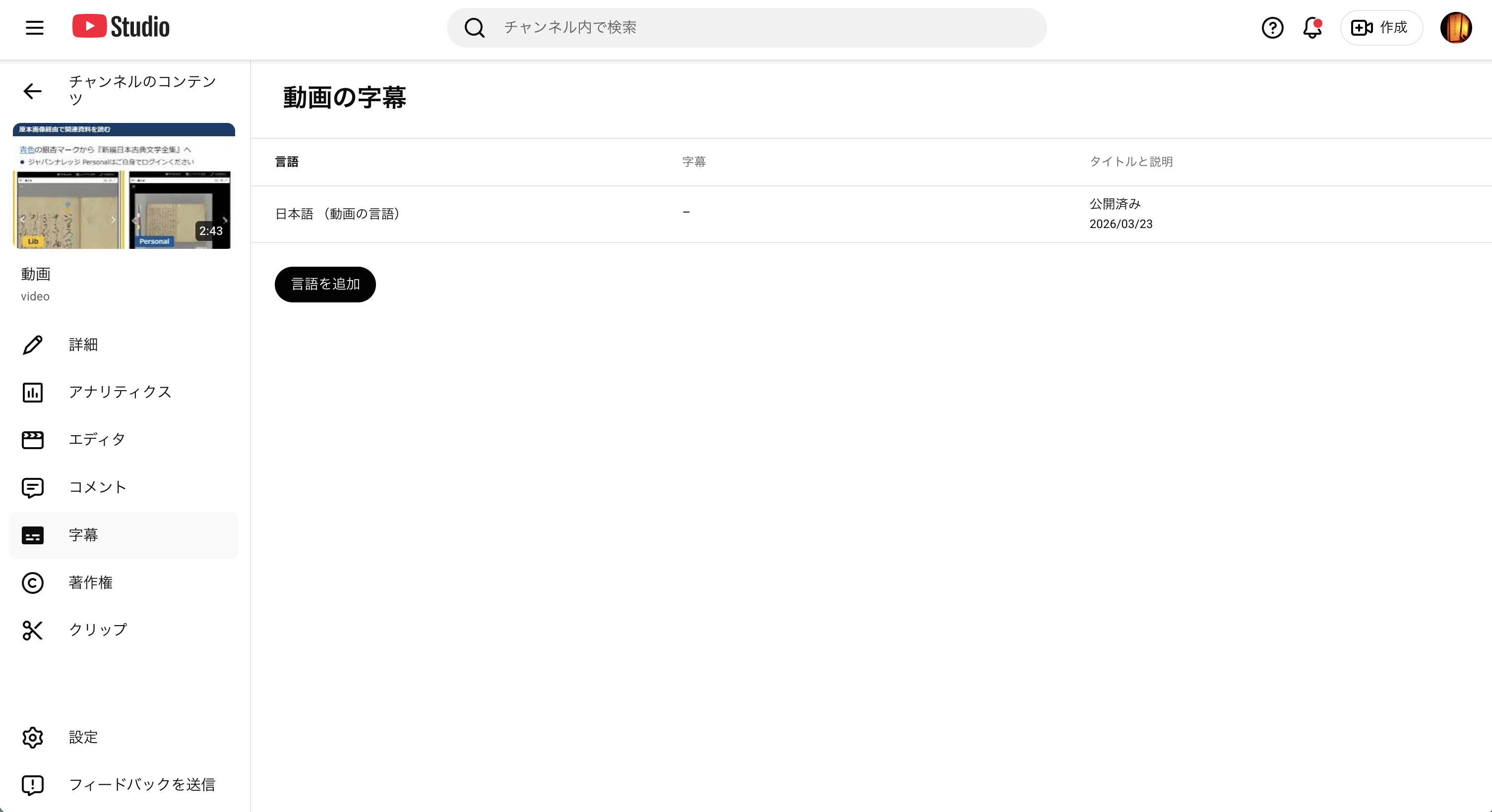
1. 字幕の管理画面を開く
YouTube Studio → 対象の動画を選択 → 左メニューの「字幕」をクリックします。
日本語(動画の言語)が「公開済み」になっていることを確認します。

2. 「言語を追加」をクリック
「言語を追加」ボタンをクリックし、言語一覧から「英語」を選択します。
「英語(アメリカ合衆国)」「英語(イギリス)」など複数の候補が表示されますが、通常は「英語」を選択すれば問題ありません。

3. 英語の行の「追加」をクリック
字幕一覧に「英語」の行が追加されます。この行にある「追加」ボタンをクリックします。

4. 「ファイルをアップロード」を選択
字幕を追加する方法の選択画面が表示されます。「ファイルをアップロード」を選択します。

5. 「タイムコードあり」を選択
VTTファイルにはタイムコード(タイムスタンプ)が含まれているため、「タイムコードあり」を選択して「続行」をクリックします。

6. en.vttファイルを選択してアップロード
ファイル選択ダイアログが表示されるので、en.vtt を選択します。
アップロードが完了すると、字幕のプレビューが表示されます。内容を確認し、右上の「公開」をクリックします。

7. 完了確認
YouTube動画で、字幕メニュー(CCボタンまたは歯車アイコン → 字幕)から「日本語」と「英語」を切り替えられることを確認します。

補足
- VTTファイルの中身はテキストエディタで確認できます。タイムスタンプと字幕テキストが交互に記述されています
- 字幕を修正したい場合は、YouTube Studio上でテキストを直接編集するか、修正したVTTファイルを再アップロードします
- 複数の動画がある場合は、各動画に同じ手順で英語字幕を追加します


